$0+

Material - RGB/CRT Pixel Screen SHADER

I want this!

Material - RGB/CRT Pixel Screen SHADER

Optimized for Blender 4.0


Description: Yet to be added




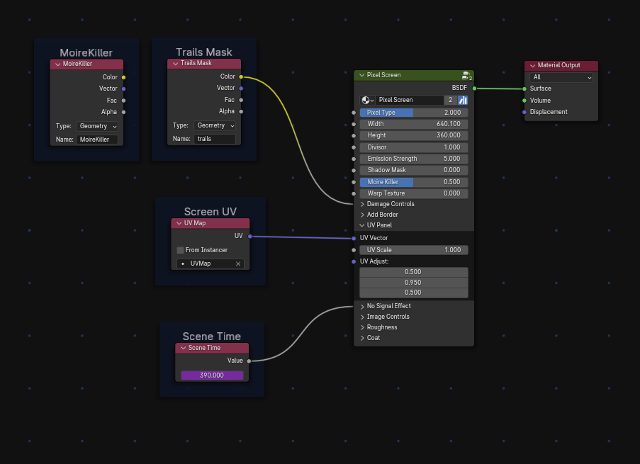
// Pixel Type

There is 4 Tyeps of pixel Patterns

0-Pixel-Pattern_CRT

1-Pixel-Pattern_LCD

2-Pixel-Pattern_PC_CRT

3-Pixel-Pattern_OLED

**The input is a Factor (float), but the numbers are floored, then the change happens only when the integer from the float changes.

//Width - Insert the 'Image's Width.

//Height - Insert the 'image's Height

//Divisor - It will pixelate the image, and also scale the Pixel size. The pourpose for it is to keep the pixel Full lit, never Half lit.

//Emission Strengh - The emission of the material (the colors are made only via emission, the difuse color is black)

//Shadow Mask - CRT Tvs have this feature, it's kinda a black grid in front of the pixel. 1 = Shadow Mask ON

//Moire Killer - An empity can control this feature, in far view the Moire Get pronounced, you can use the empity to make a mask on it (via GeoNodes), also, you can turn it ON, so no pixel on the shader will appear.

//Warp Texture - This simulate the curvature of old CRT Tvs. Maybe the better approach for it is to curve the mesh by maybe 10° or less is enouth.

//Damage Controls

Damaged Tape Effect

It Simulates damaged VHS Tapes

Trail Mask - It simulate the Burn In effect of CRT Tvs, this mask is made via GeoNodes. (mesh nees to have enouth subdivisions.

Trail Color - The Color of the Trail

Color Mixer - Coltrol how much the color will tint the effect

Trail Factor - Turn ON / OFF the effect

//Add Border

Generate a Border on the screen

Border Factor - Turn ON / OFF

X - Controls the thickness on the X axis

Y - Controls the thickness on the Y axis

//UV Panel

Input your UV Map

UV Vector - Input the UV

UV Scale - Scale the UV from the Center, not the 0,0 as usual

UV Adjust - Fine Adjusts what sometimes need to be done

//No Signal Effect

Simulates the noise when have no signal

No Signal Factor - Turn the effect ON/Off

Noise vel - The Velocity Multiplier

Refresh Vel - Velocity of the Up-Down refreshing effect

Noise Scale - Scale of the Perlin Noise

Time - Input a "Value Node" with "#frame" parameter to activate the 'No Signal' Effect

//Image Coltrols

Basic Image appearence Coltrols

Hue - Image Huw

Saturation - Image Saturation

Value - Image Value (Some times is better to make the Value higher than Emission value)

Brightness - Image Brightness

Contrast - Image Contrast

//Roughness

Roughness - Material Roughness

IOR - Specular + Roughness IOR

// Coat

Weight - Coat Strength

IOR - Coat IOR

Roughtness - Coat Roughtness

Fresnel Factor - As higher the angle of view, higher the Coat Effect

$
I want this!
71 downloads
Powered by